The raw imaging data for all studies published in the Image Data Resource (IDR) is available for download using Globus or the FTP protocol.
The raw data of all studies published in IDR can be downloaded using Globus or anonymous File Transfer Protocol (FTP).
You can download both whole studies as well as parts/single images.
We recommend using the Globus.
Download and install Globus connect personal.
You might have to create an account, or you can use other login providers like ORCiD.
Go to “Web: Transfer files” to get to the Web UI.

Then in the File Manager / Collections search for “EMBL-EBI Public Data”.

In there you should be able to navigate through the same directory structure like on the FTP server /pub/databases/IDR/ to get to the IDR submission you want to download.

The ftp host is available using the following details:
ftp.ebi.ac.ukConnect to the FTP server:
$ ftp ftp.ebi.ac.uk
The FTP server being anonymous only, use ftp or anonymous (with no password) to log in.
Make sure that passive mode is on:
ftp> passive
Change the directory:
ftp> cd /pub/databases/IDR/
You may list all the studies in the IDR:
ftp> ls
Or a single one, e.g.:
ftp> ls idr0044-*
Change the mode to binary
ftp> binary
Use the get command to download a specific file.
ftp> get "path-to-file-in-ftp-server" "path-to-local-file"
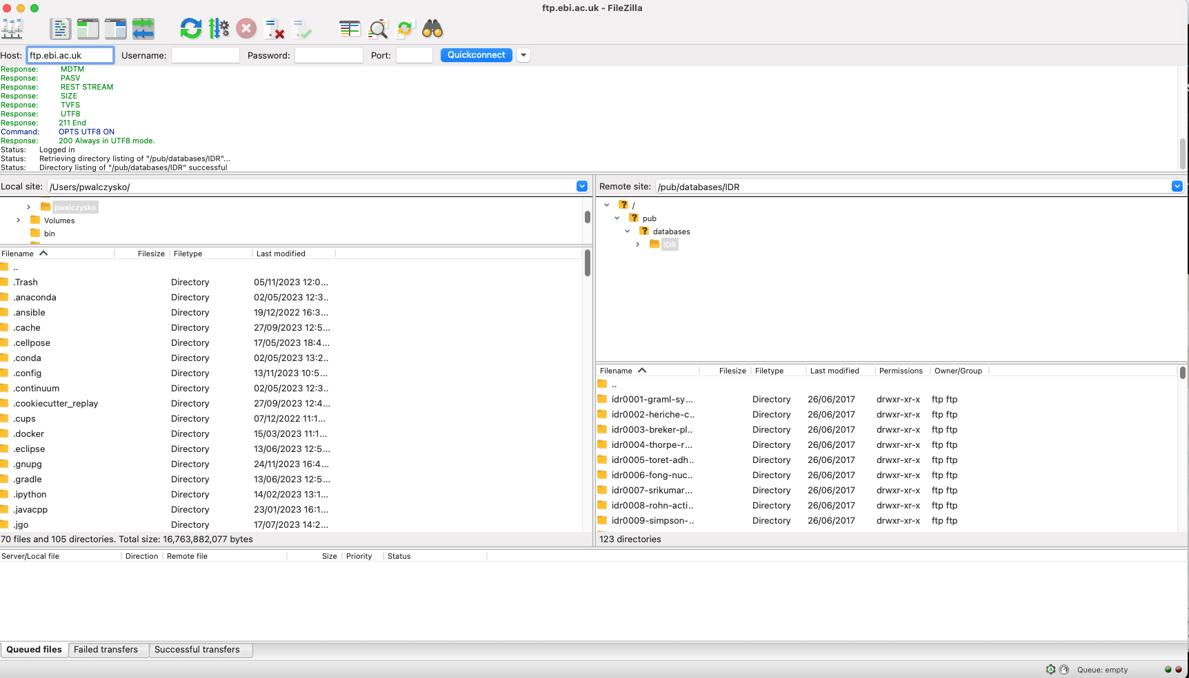
Download and install the FileZilla client.
Start the FileZilla application. In the “Host” dialog (top-left corner) paste ftp.ebi.ac.uk/pub/databases/IDR/ and click the Quickconnect button.
Click OK in the next window.

The left-hand pane is showing your local machine folders. Select the folder into which you want to download the data.

In the right-hand pane, browse the IDR studies to be downloaded. Check the sizes of the folders using the README files. Click onto a folder and expand it. Right-click on the desired folder or file and click Download in the context menu.

If you want to download a specific Image/Plate:
Navigate to the particular image in OMERO.web, e.g. https://idr.openmicroscopy.org/webclient/?show=image-14788705
Click on the “file paths” icon in top-right corner and copy the path.
Construct the path to use using following example:

The example shows that the file for this image (15301_week8_PAS) can be found at idr0148-schumacher-kidneytem/20220927-Globus/0000-assay_1-light_microscopy/15301_week8_PAS.tiff.
Note: You usually can’t find a path to a single image from a Plate - the path example above will list paths to ALL the images and files from that Plate, even if only one image/well is selected. The download of one image from a Plate is possible, but it can be difficult to ascertain the precise position of the downloaded image in the Plate after download. There are cases (e.g. idr0056, Flex files) where a file corresponds to a particular whole well. You can always use the path to download the whole Plate, but be mindful of the sizes of files you are trying to download.
© 2016-2026 University of Dundee & Open Microscopy Environment. Creative Commons Attribution 4.0 International License.
OMERO is distributed under the terms of the GNU GPL. For more information, visit openmicroscopy.org